Internships have looked a little different this summer, especially at Argonne National Laboratory (ANL) where approximately 350 students had remote or virtual internships.
Over the past few months Andrea Howison, upcoming sub-team lead for the PCM Swimlane at Embry-Riddle Aeronautical University, spent her summer interning for the AVTC group at ANL in a virtual setting.

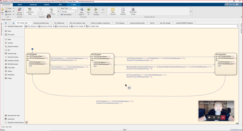
During her internship, Andrea had the opportunity to develop and test automotive controls software necessary for turning Argonne’s Chevrolet Blazer into a Connected and Automated Vehicle (CAV) test platform. Her software will help enable Argonne test systems to send automated longitudinal control commands to the Blazer, in addition to allowing vehicle operators to safely engage and disengage the automated system using steering wheel and pedal controls.

These features will be instrumental in making the Argonne Blazer into a platform for testing CAV energy usage during EcoCAR and other DOE-sponsored research activities. Throughout her internship, Andrea collaborated with her mentors to follow Model-Based Design philosophies, testing and fully validating her software in both model-in-the-loop and hardware-in-the-loop test environments to help ease the transition to in-vehicle testing.
When asked about some of the skills she has gained through her internship Andrea said, “I’ve learned more about troubleshooting code problems by using dSPACE Control Desk.” She added, “I’ve also gained a better understanding of how different vehicle controllers interact and how to use documentation about those controllers.”

According to Andrea, her favorite part of her internship was gaining a better understanding of her individual strengths and what her role would be in a team environment after completing an individual development plan. “I gained a lot of insight about myself and how I work with others. These are things I haven’t taken time to think about before interning at Argonne,” said Andrea.
Back on campus, Andrea’s primary responsibilities include developing and testing code on the team’s hybrid supervisory controller. She is also responsible for training other students who want to join the PCM swimlane and is looking forward to reuniting with her team for Year 3.
